Scolvo Development Platform and Scolvo language
Scolvo Development Platform is a mobile-specific application development platform that masks most complexities of an enterprise mobile app project. At the heart of it is Scolvo language, a custom, domain-specific, Javascript-like language that is powering the platform. Want to see what’s under the hood?
Get started for free See documentation
Architecture
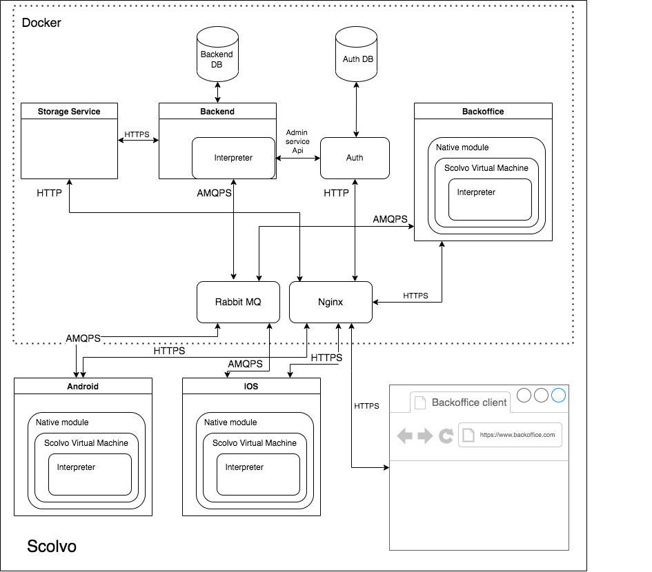
Many of the clients contains Scolvo Interpreter supporting Scolvo scripts powered by many built-in functions:
- The Interpreter component executes Scolvo scripts and supports many built-in functions. It is embedded by other components where project-specific business logic is in use.
- The Backend has an embedded Interpreter extended with many backend-specific built-in functions.
- The Scolvo Virtual Machine component encapsulates an Interpreter, extending it with UI handling, native function callbacks, and a set of built-in functions.
- A UI supporting client (Android, iOS, Back-office session, Webapp session) has an embedded SVM, and it implements the native function callbacks.
One script to rule them all
The features of the Scolvo Development Platform are implemented in all client types and these features are used by the Scolvo Scripts.
You can focus on implementing the domain-specific part of your project while the platform masks the complexity of generating the frontend for mobile and web, plus creating a backend for your applications.
This also means, if a business logic is implemented in one of the clients, then it is easy to move the code part to another client type.
Scolvo language
We have always wanted a language that enables performance and a unified feature set, so we’ve created our own and battle-tested on our development projects over the years. This way the Scolvo language:
- masks the challenges of native mobile app development, while interpreting the scripts to native mobile languages (Java on Android and Objective-C on iOS),
- shows a unified script-space on every client platform with the same feature set,
- has no 3rd party dependency, and doesn’t need another bridge-layer to keep the architecture simple and the resulting solution fast.
Licensing
How do our licenses work?
The operation of our platform requires license files. Upon registering you’ll receive a free development license valid for 14 days, enabling you to have a limited number of local users in the system. If it expires, it can be renewed from your Scolvo Playground profile for free. For licenses of production environments please contact us.
Prerequisites
For the list of the prerequisites please visit the our documentation.
How to try the platform?
Visit our How to try page and learn more about our VS Code extension and the Scolvo Playground that you can try in your browser.

